知识搜索

如何给子账号设置手机号?

浏览数量: 0     作者: 领度科技     发布时间: 2026-01-14      来源: 领度科技

["wechat","weibo","qzone","douban","email"]

2015.11.2之前注册的领度用户,请注意:1、原子账号没有手机号码,现为了账号安全新增子账号需要手机号码必填,针对老用户的子账号登录需要主账号给子账号设置了手机号码后才可以登录;2、网站编辑后台点击【发布】需要判断该账号是否进行了手机验证,如果没有需要先验证手机号码才可以成功发布,验证1次就可以了;

1、如何给子账号设置手机号码?

没有设置手机号的子帐号登录时如下图所示提示:

image.png

子账号需要手机验证

第一步:用总账号登录领度后台www.linkdooo.com,点登录,登录总账号;

image.png

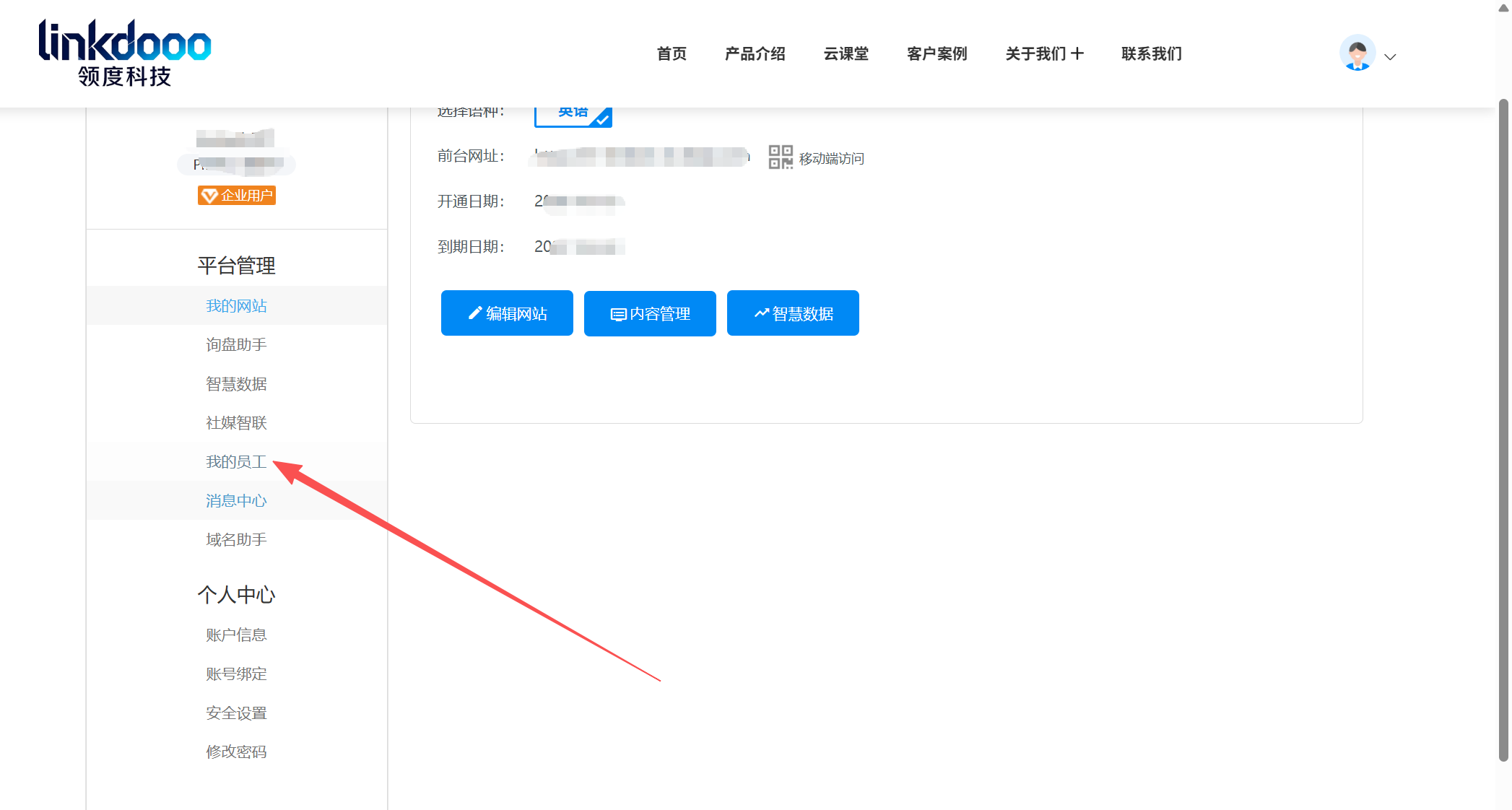
第二步:单击“我的员工”,找到这个子账号,单击后面的编辑按钮;

我的员工

image.png

单击我的员工

点编辑

第三步:在编辑页面输入验证手机号码,点“提交”,提示操作成功。这个子账号就可以正常登录啦。

输入手机号

2、网站编辑后台点击【提交】需要判断该账号是否进行了手机验证,如果没有,需要先验证手机号码才可以成功发布。提示如下:

发布网站时需要输入手机号码

收入手机号,手机收到验证码之后再输入验证码就可以啦。